
Windchill Quality Solutions LCC 
(Life Cycle Cost)

Kurzbeschreibung:
Kaufmännische Berechnung der Systemkosten in Abhängigkeit von technischen Parametern.
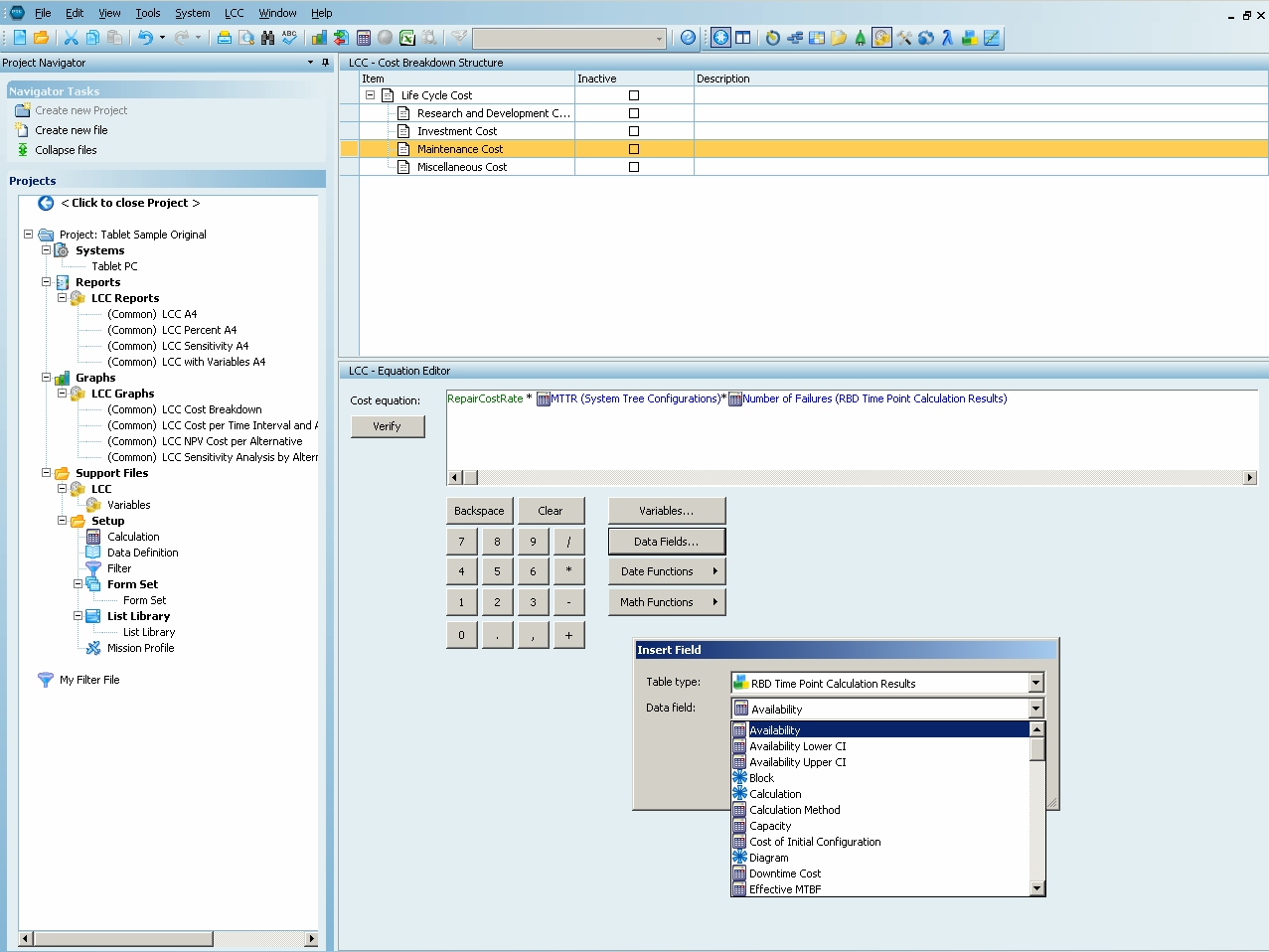
Beispielhafte Bildschirmansicht WQS LCC
► Offizielle Produktbroschüre (englisch)
Beschreibung:
Mit Windchill Quality Solutions Life Cycle Cost können Lebenszykluskosten von Systemen strukturiert ermittelt, berechnet und berichtet werden. Sämtliche Kosten können variierbar gestaltet werden hinsichtlich
- Kostenalternativen
- Zeitintervallen
- Beidem
Durch Sensitivitätsanalyse kann die Auswirkung der Variabilität einzelner Parameter auf die Gesamtkosten untersucht werden. Unter Verwendung von Zinssätzen berechnet LCC berechnet den Netto Kapitalwert.
Zur generellen Handhabung des Moduls LCC stehen folgende Funktionalitäten zur Verfügung:
- Kostenstruktur
- Im oberen Fenster werden alle Kostenrubriken in einem hierarchischen Systembaum dargestellt. Kostenrubriken können inaktiv geschaltet werden.
- Im unteren Fenster wird die betreffende mathematische Kostengleichung dargestellt
- LCC Gleichungseditor
- Kostengleichungen werden über eine intuitive Benutzerschnittstelle erstellt. Dabei kann auf folgendes zugegriffen werden:
- Benutzerspezifische Variablen, die konstant, oder über Alternativen und Zeitintervalle variabel sein können
- Alle Datenfelder der WQS Module
- Reliability Prediction
- RBD
- Mathematische Funktionen und Datumsfunktionen
- Kostengleichungen werden über eine intuitive Benutzerschnittstelle erstellt. Dabei kann auf folgendes zugegriffen werden:
- Beispiel für eine einfache Gleichung für Wartungskosten, die auf Datenfelder der Module Reliability Prediction und RBD zurückgreift:

- Reportdesigns
- Anstelle von Exporten können die Ergebnisse auch in ansprechender Form dargestellt werden. Dies beinhaltet mehrstufige Unterreports, Zusammenfassung von Gruppen, Filterung und Kennzeichnung nach festzulegenden Kriterien, Kopf- und Fusszeilen usw.
- Alle wesentlichen Reportformate werden von Haus aus mitgeliefert.
- Schaubilder
- Folgende Ergebnisse können graphisch dargestellt werden:
- Kosten pro Kostenrubrik
- Kosten pro Zeitintervall
- Kosten pro Alternative
- Ergebnis der Sensitivitätsanalyse
- Folgende Ergebnisse können graphisch dargestellt werden:
- Filtermöglichkeiten
- Es können universelle Filter- und Sortierfunktionen angelegt werden zur Verwendung in Reports
- User Defined Calculations
- Innerhalb von Reportformaten können Sortierungen, Filterungen, Gruppierungen und andere Berechnungen vorgenommen werden.
- Dynamische Datenlinks
- Das Modul LCC kann auf alle Datenfelder der Module Reliability Prediction und RBD zugreifen.
In analytischer Hinsicht stehen folgende Funktionalitäten zur Verfügung:
- Netto-Kapitalwert Berechnung
- Mittels zeitintervallspezifischer Zinssätze
- Sensitivitätsanalyse
- Einzelne Variablen können mit einer Unsicherheitsspanne versehen, und die Auswirkung auf die Gesamtkosten berechnet und dargestellt werden.
- Vergleich von Kostenalternativen
- Sämtliche Kostenrubriken können mit Hilfe entsprechender Variablen mit Alternativen versehen werden.
- Kostenberechnung für verschiedene Zeitintervalle
- Die Kostenentwicklung kann z.B. über mehrere Jahre berechnet und dargestellt werden.
► Hier weitere Infos, Testversion oder Produktvorführung zu Windchill Quality Solutions anfordern

















